鹏磊这周末又在 GitHub 上瞎晃悠、刷到几个贼有意思的项目,Star 数都挺高的,有些还是大厂开源的,质量杠杠的;赶紧整理出来分享给兄弟们
01
一个啥都能下的下载管理器
Varia 这玩意儿是个下载管理器,1.2k+ Star 了。咱平时下载东西是不是经常要开好几个软件,下个普通文件用浏览器、下 BT 种子用迅雷、下视频又得另外整个工具?这个项目就是把这些功能全给你整合到一起了,一个软件搞定所有下载需求,贼方便
它支持普通的 HTTP/HTTPS 下载,还能直接下 BT 种子和磁力链接,甚至还能从视频网站上扒视频下来。界面做得也挺干净的;支持多线程下载、断点续传这些基本操作都有、还能管理下载队列,哪个先下哪个后下自己随便调
底层实现用的是 Aria2 引擎,这玩意儿在下载领域可是老牌子了,稳定性和速度都没得说
想用的话先把项目克隆下来或者直接去 Releases 下载打包好的版本,支持 Windows、macOS 和 Linux。装上就能用,配置也简单,把你要下的链接往里一扔就行了
# 直接去 Releases 下载对应系统的安装包即可
# 或者从源码编译
pnpm install
pnpm dev
开源地址:https://github.com/giantpinkrobots/varia
02
李跳跳的完美替代品
GKD 这个项目火得一塌糊涂,都 3.2w+ Star 了。这玩意儿是干啥的呢?说白了就是帮你自动跳过 APP 里那些烦人的广告和开屏页,还能自动处理各种弹窗、升级提示啥的;之前"李跳跳"被干掉之后,这个项目就成了最佳接班人
它基于 Android 的无障碍服务来搞事情,通过订阅规则的方式,你可以自己定义在什么界面、满足什么条件就点击哪个按钮。比如打开某 APP 直接跳广告、自动关闭升级弹窗、一键领取红包啥的,全都能实现。社区里已经有大把现成的规则订阅,直接用就行了
核心原理就是利用 Android 系统的辅助功能 API,通过选择器定位界面元素、然后模拟点击操作
装这个贼简单,去项目的 Releases 页面下个 APK,手机上允许装第三方应用就能装;装完之后开启无障碍权限、订阅几个常用的规则库就搞定了。记住要给它后台运行权限,别被系统杀掉
# 直接下载 APK 安装即可
# GitHub Releases: https://github.com/gkd-kit/gkd/releases
开源地址:https://github.com/gkd-kit/gkd
03
把论文自动变成视频演讲
Paper2Video 是新加坡国立大学 Show Lab 整的项目,1.2k+ Star;这玩意儿能自动把学术论文转成带 PPT、字幕、配音、甚至还有虚拟主播头像的演示视频。你想啊,读一篇晦涩难懂的英文论文得花多久?现在直接给你生成个视频,看着视频就能理解论文的核心内容了
它会自动提取论文里的关键概念、实验方法、结论啥的,然后生成对应的幻灯片;每一页 PPT 都配上字幕和语音讲解,还能加个虚拟数字人在那儿讲课。这对于科研狗来说简直太友好了,快速了解一篇论文的内容,效率翻倍
实现原理是先通过 AI 对论文进行内容分析和结构化拆分,提取关键信息;然后用模板生成视频帧,最后通过 TTS 技术合成语音、加上数字人的口型动画
使用的话需要先装好 Python 环境和相关依赖,然后把论文 PDF 丢进去,运行脚本就能生成视频了,具体配置看项目文档
pip install -r requirements.txt
python generate_video.py --input paper.pdf
输入: 一篇论文 ➕ 一张图像 ➕ 一段音频
尝试 PaperTalker 为你的论文制作演讲视频 !
评价指标: Paper2Video
项目主页:https://showlab.github.io/Paper2Video/
开源地址:https://github.com/showlab/Paper2Video
04
腾讯开源的企业级知识库
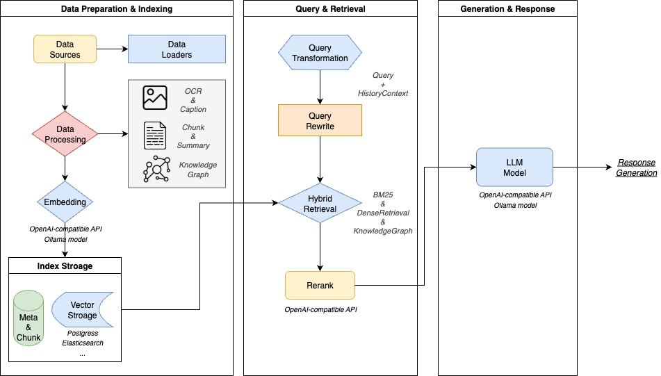
WeKnora 是腾讯开源的,6.6k+ Star 了。这玩意儿是个基于大语言模型的文档理解和知识检索系统;能把你公司那一堆 PDF、Word、图片文档快速转成 AI 知识库,支持智能问答和语义搜索
它最牛的地方是用了 GraphRAG 技术,不是简单地把文档切块扔进向量数据库;而是在文档之间建立知识关联网络,能理解文档间的逻辑关系。这样检索的时候就不只是找相似的文字,还能找到有关联的内容,准确率高多了。另外它还整合了 OCR 和图像理解能力、PDF 里的表格、图表都能识别出来
底层用 LLM 做文档理解和知识抽取、通过 Milvus 这类向量数据库做语义检索,然后结合知识图谱来构建文档间的关系
部署的话支持 Docker 一键启动、也可以手动装;需要配置好 LLM 的 API 和向量数据库,然后把文档导进去就能用了。适合企业内部搭知识库用
docker-compose up -d
# 或者手动装
pip install -r requirements.txt
python main.py
Web UI:http://localhost
后端 API:http://localhost:8080
链路追踪(Jaeger):http://localhost:16686
MCP服务器访问已经部署好的WEKnora
{
"mcpServers": {
"weknora": {
"args": [
"path/to/WeKnora/mcp-server/run_server.py"
],
"command": "python",
"env":{
"WEKNORA_API_KEY":"进入你的weknora实例,打开开发者工具,查看请求头x-api-key,以sk开头",
"WEKNORA_BASE_URL":"http(s)://你的weknora地址/api/v1"
}
}
}
}
架构设计
访问Web UI
首次访问会自动跳转到初始化配置页面,配置完成后会自动跳转到知识库页面。请按照页面提示信息完成模型的配置。
Web UI 界面
文档知识图谱
开源地址:https://github.com/Tencent/WeKnora
总结
这 4 个项目都是最近 GitHub 上挺火的,质量没的说。有实用工具、有黑科技、还有企业级的解决方案;Varia 适合经常下东西的、GKD 是安卓用户必备神器,Paper2Video 搞科研的可以试试、WeKnora 适合企业内部知识管理。兄弟们有需要的可以去试试;记得给项目点个 Star 支持下开源















